IDEA那些既好用又好玩的30多款宝贝插件
安装插件教程

在这里直接搜索就行了

强烈推荐的插件
Presentation Assistant 快捷键展示
录屏或者共享的时候,效果极佳

Codota— 代码智能提示

还可以搜索相关代码的示例

Codota还包含一个网站:https://www.codota.com/code

Alibaba Java Code Guidelines— 阿里巴巴 Java 代码规范
可以切换中英文

有什么不符合阿里巴巴Java开发手册的都会显示出来


Translation - 必备的翻译插件
快捷键
- command+ctrl+i(mac)
- ctrl + shift + o(win/linux)






SequenceDiagram —— 调用链路自动生成时序图
右键 --> Sequence Diagaram 即可调出。
双击顶部的类名可以跳转到对应类的源码中,双击调用的函数名可以直接调入某个函数的源码。

Rainbow Brackets ——让你的括号变成不一样的颜色,防止错乱括号




HighlightBracketPair —— 括号开始结尾 高亮显示。



Grep Console 控制台日志 高亮




google-java-format —— 代码自动格式化
这个插件的优点在于不需要手动快捷键去格式化代码
Key promoter X —— 会有这个操作的快捷键在界面的右下角进行告知。



CodeGlance —— 缩略图
这个插件可以向查看缩略图一样,帮助我们快速切换到所要的代码区域,而不用疯狂地拖拽一遍去找。

Leetcode Editor 可以在IDEA中在线刷题。
上班摸鱼属实方便,表面上我在干活,实际上我在刷算法题。

装饰类
Material Theme UI ——IDEA主题插件




Power Mode II —— 打字效果

Background Image Plus + —— 更换IDEA背景




较便利插件
RoboPOJOGenerator—JSON (GsonFormat也可以,但是好久没更新过了)


Statistic— 项目信息统计
可以非常直观地看到你的项目中所有类型的文件的信息


CamelCase - 多种命名格式之间切换

快捷键如果忘记的话可以在 IDEA 的菜单栏的 Edit 找到


jclasslib bytecode viewer 查看字节码
在 IDEA 打开想研究的类。
编译该类或者直接编译整个项目( 如果想研究的类在 jar 包中,此步可略过)。
打开“view” 菜单,选择“Show Bytecode With jclasslib” 选项。
选择上述菜单项后 IDEA 中会弹出 jclasslib 工具窗口。


Auto filling Java call arguments 自动补全参数
调用一个函数,使用 Alt+Enter 组合键,调出 “Auto fill call parameters” 自动使用该函数定义的参数名填充。
GenerateO2O—— 自动填充参数的值


GenerateAllSetter——自动调用所有 Setter 函数(可填充默认值)



Maven Helper ——方便maven项目解决jar冲突





FindBugs ——检查代码中的隐患


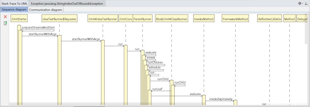
Stack trace to UML —— 根据 JVM 异常堆栈画 UML时序图和通信图
打开方式:Analyze > Open Stack trace to UML plugin + Generate UML diagrams from stacktrace from debug


Java Stream Debugger —— Stream 将操作步骤可视化



RestfulToolkit—— 快捷跳转Action方法





Jrebel for Intellij Java代码修改后立即生效。
当然还是需要按一下快捷键才能生效的。
String Manipulation 对字符串的处理


变量名使用驼峰形式、常量需要全部大写等等,编码解码等等
选中需要处理的内容后,按快捷键Alt + M,即可弹出工具功能列表。后面的具体功能也可以使用相应的数字或字母,而不需要鼠标点击
Free Mybatis Plugin ——可以通过mapper接口里的方法跳转到mapper.xml里。

IDEA QAPlug 帮助我们提前找到潜在的问题bug



离线下载安装教程
https://blog.csdn.net/weixin_46285416/article/details/107556661
某盘链接:
链接:https://pan.baidu.com/s/13_iO9jtdncyP3lm-xR6H_g 提取码:eb2j
蓝奏链接:(分为两个,蓝奏的安装包不能太大)
https://wws.lanzoux.com/ippbbfd5y1i
https://wws.lanzoux.com/iM05jfd5z3g
安装包安装教程


找到你下载安装包的位置,即可

完结撒花,哈哈哈